BMC (Baseboard Management Controller)๋
BMC๋ ์๋ฒ๋ ์ผ๋ฐ ์ปดํจํฐ์ ์ฅ์ฐฉ๋์ด ์์คํ ๊ด๋ฆฌ ์ํํธ์จ์ด์ ํ๋์จ์ด ํ๋ซํผ ์ฌ์ด์์ ์์คํ ๊ด๋ฆฌ๋ฅผ ์ํ ์ธํฐํ์ด์ค๋ฅผ ์ ๊ณตํ๊ณ ์ด๋ IPMI ๊ธฐ๋ฐ ์ํคํ ์ฒ ์์์ ๋์ํ๊ฒ ๋์ด ์๋ ์ปจํธ๋กค๋ฌ๋ฅผ ๋งํ๋ค.
ํ๋์จ์ด๋ฅผ ์ด์ฉํ ์์คํ ๊ด๋ฆฌ์ ์์ด์ ์ค์ํ BMC๋ IPMI ์ํคํ ์ฒ ๊ธฐ๋ฐ์ ์๋ฒ๋ ์ผ๋ฐ ์ปดํจํฐ์ ๋ง๋๋ณด๋์ ์ฅ์ฐฉ๋์ด ๊ด๋ฆฌ๋ฅผ ๋น๋กฏํ ํน์ ๋ชฉ์ ์ ์ํํ๋๋ฐ ์ฐ์ฌ์ง๋ค.
์๋ BMC๋ SMC (Server Management Controller)๋ก์ ์๋ฒ ํ๋์จ์ด ๊ด๋ฆฌ๋ฅผ ์ํ์ฌ ๋ง๋ค์ด์ก์ผ๋ 1998๋ ์ธํ ์ด IPMI๋ฅผ ์ ๊ณ ํ์ค์ผ๋ก ์ ์ํ๊ณ ๋ ์ดํ๋ถํฐ ๋ง์ ์ ์ฒด๋ค์ด ๊ด์ฌ์ ๊ฐ์ง๊ณ ์ ์ํ๊ฒ ๋์๋ค.
BMC๋ ์ผ์๋ฅผ ์ด์ฉํ์ฌ ์ปดํจํฐ ํน์ ์๋ฒ์ ํ๋์จ์ด ์ฅ์น ๋ฐ ์ปดํจํฐ ์์ฒด์ ๋ฌผ๋ฆฌ์ ์ธ ์ํ๋ฅผ ๋ชจ๋ํฐ๋งํ๊ณ ๋ ๋ฆฝ์ ์ธ ์ฐ๊ฒฐ์ ํตํ์ฌ ์์คํ ๊ด๋ฆฌ์์ ์ฐ๊ฒฐ๋๋ค.
์ปดํจํฐ ์์คํ ์ ์ฅ์ฐฉ๋ ์๋ก ๋ค๋ฅธ ์ข ๋ฅ์ ์ผ์๋ค์ BMC๋ฅผ ํตํด ์จ๋, ํฌ์๋, OS ์ํ ๋ฑ์ ์๋ ค์ฃผ๊ฒ ๋๊ณ ์ด๋ ๋ค์ ๋คํธ์ํฌ ํน์ ์์คํ ์ธํฐํ์ด์ค๋ฅผ ํตํ์ฌ ๊ฒฝ๋ณด ๋ฐฉ์์ผ๋ก ์์คํ ๊ด๋ฆฌ์์๊ฒ ์๋ ค์ง๊ฒ ๋๋ค.
์ด๋ ๊ฒ ์์คํ ๊ด๋ฆฌ์์๊ฒ ์๋ ค์ง๋ฉด ๊ด๋ฆฌ์๋ ์๊ฒฉ ์ ์์ ํตํ์ฌ ์ ๋นํ ๊ด๋ฆฌ ํ๋์ ์ทจํ๊ฒ ๋๋ฉฐ ํ์์ ๋ฐ๋ผ์๋ ํ์ ์ฌ์ดํด ํน์ ์ฌ๋ถํ ๊ณผ์ ์ ํตํด ๋ณต๊ตฌํ๊ฒ ๋๊ณ ์ด๋ฌํ ๋ฐฉ๋ฒ์ ํตํ์ฌ ํ๋์ ์์คํ ๊ด๋ฆฌ ๋จ๋ง์์ ์์คํ ๊ด๋ฆฌ์๋ ๋์์ ์ฌ๋ฌ ๋ ธ๋์ ์๊ฒฉ ์ ์์ ํตํ์ฌ ํจ๊ณผ์ ์ผ๋ก ์์คํ ์ ๊ด๋ฆฌํ ์ ์๊ฒ ๋๋ค.
BMC๋ IPMI ํ๋กํ ์ฝ์ ์ด์ฉํ์ฌ ์๊ฒฉ ํด๋ผ์ด์ธํธ์ ์๋ BMU (BMC Management Utility)๋ฅผ ํตํ์ฌ ํต์ ํ๋ฉฐ, ์ผ๋ฐ์ ์ผ๋ก BMU๋ CLI์ ํ๋ฆฌ์ผ์ด์ ์ ๋ง์ด ์ด์ฉํ๊ณ ์์ผ๋ ์์ฆ์ ์น ๊ธฐ๋ฐ์ ์ ํ๋ฆฌ์ผ์ด์ ํํ๊ฐ ์ฃผ๋ฅ๋ฅผ ์ด๋ฃจ๊ณ ์๋ค.
BMC ์ญํ
BMC์ ์ญํ ์ ๊ธฐ๋ณธ์ ์ผ๋ก IPMI 1.5 ํน์ IPMI 2.0 ๊ธฐ์ค์ ๋ฐ๋ฅด๋ฉฐ, ๋ชจ๋ ๊ธฐ๋ฅ์ ์ค๋ช ํ๋ ๊ฒ์ด ์๋๋ผ ๊ธฐ๋ณธ์ ์ธ ๊ธฐ๋ฅ๋ง์ ์๊ฐํ๋ฉฐ ์ผ๋ฐ์ ์ธ BMC๋ผ ํ๋ค๋ฉด ๋ค์๊ณผ ๊ฐ์ ๊ธฐ๋ฅ์ ์ง์ํ๋ ๊ฒ์ด ๋ณดํธ์ ์ด๋ค.
์ผ์ ๋ชจ๋ํฐ๋ง ๊ธฐ๋ฅ
๊ธฐ๋ณธ์ ์ผ๋ก ์จ๋, ์ ์ ์ ์, ํฌ ์๋์ ๊ฐ์ ์ผ์๊ฐ ์ฅ์ฐฉ๋์ด BMC์ ์ฐ๊ฒฐ๋ ๊ฒฝ์ฐ์ ๊ธฐ๋ฅ์ ์ ๊ณต
์์คํ ์ด๋ฒคํธ ๋ก๊ทธ (System Event Log : SEL) ๊ธฐ๋ฅ
BMC์ ์ผ์๋ค์ ์๊ณ๊ฐ ์ ์์ ์๋ฐ๋๋ ๊ฒฝ์ฐ๋ ์์คํ ์ ์ ON/OFF ์์ฒญ ๋ฑ์ ์ด๋ฒคํธ ๋ฉ์์ง ๋ด์ฉ๊ณผ ์ฅ์น ์ด๋ฆ, ๋ก๊ทธ ์๊ฐ ๋ฑ์ NVRAM์ ์ ์ฅํ๋ค.
์ผ์ ๋ฐ์ดํฐ ์ ์ฅ (Sensor Data Repository : SDR) ๊ธฐ๋ฅ
์์คํ ์ ์ฅ์ฐฉ๋์ด ์๋ ๋ชจ๋ ์ฅ์น๋ค์ ๊ดํ ๋ฐ์ดํฐ ์ ๋ณด๋ฅผ NVRAM์ ์ ์ฅํ๋ค.
FRU (Field Replace Unit) ๊ธฐ๋ฅ
๋ณดํต ์ธ๋ถ๋ก ์ฐ๊ฒฐ๋ NVRAM ํํ์ด๋ฉฐ ์ฌ๊ธฐ์๋ ์ ํ ์๋ฆฌ์ผ ๋ฒํธ, ๋ถํ ๋ฒํธ, ๋ชจ๋ธ๋ช ๋ฑ์ด ํฌํจ๋์ด ์๋ค.
IPMB (Intelligent Platform Management Bus)์ ICMB (Intelligent Chassis Management Bus) ๊ธฐ๋ฅ
IPMB๋ ์ค์(Chassis) ๋ด์ ์ด๋ฒคํธ ์ ๋ฌ, ๋ชจ๋ํฐ๋ง, ์ ์ด ๋ฐ ๊ด๋ฆฌ์ ํ์ฅ์ ์ํ ํ์คํ๋ ๋ฒ์ค ๋ฐ ํ๋กํ ์ฝ์ ์ ๊ณต (๊ธฐ๋ณธ์ ์ผ๋ก I2C๊ฐ ์ ๊ณต๋จ)
ICMB๋ ์ฌ๋ฌ ๋ ํธ์คํธ ์ฐ๊ฒฐ ๋ฐ ๋ณ๋ ฌ ์ค์ ์ฐ๊ฒฐ๋ก ํ์ฅํ ๊ฒฝ์ฐ ์ฌ์ฉ๋๊ณ 64๊ฐ์ ์ค์๊น์ง ํ์ฅ๋ ์ ์๋ค.
SoL (Serial Over Lan) ๊ธฐ๋ฅ
๋คํธ์ํฌ๋ฅผ ํตํ ์๋ฆฌ์ผ ํฌํธ์ ๋ฆฌ๋๋ ์ ๊ธฐ๋ฅ์ ์ ๊ณตํ์ฌ OS ๋ถํ ์ด์ ํ๋ฉด์ ๋ณผ ์ ์๊ณ BIOS Setup์ ์ํํ ์ ์๋ค.
์ผ์ ๋ฐ ์ ์ ์ ์ด ๊ธฐ๋ฅ
๊ฐ ์ผ์ ์๊ณ์น๋ฅผ ์ค์ ํ ์ ์๊ณ , ์ ์์ ์ ์ดํ ์ ์๋ค.

SoL์ ๊ฒฝ์ฐ, IPMI 1.5 ๋ฒ์ ๋ถํฐ ์ง์ํ๊ธฐ ์์ํ๊ณ BMC์ ๋ณด์ ๋ฌธ์ ๋ฅผ ํด๊ฒฐํ๊ธฐ ์ํ์ฌ RMCP ๋์ , ์๋ฆฌ์ผ ํฌํธ ๊ณต์ , ๋ถํธ ์ต์ ๋ณ๊ฒฝ, PEF ์ง์ ๊ทธ๋ฆฌ๊ณ ๊ทธ ๋ฐ์ ์ถ๊ฐ๋ ๊ธฐ๋ฅ์ ์ ๊ณตํ๊ณ ์๋ค.
BMC๋ ์์ ๊ธฐ๋ฅ ์ง์ ์ด์ธ์ ์ฌ์ฉ์ ์์ญ์ ์ธํฐํ์ด์ค๋ฅผ ์ํ์ฌ Web ํน์ CLI๋ฅผ ์ ๊ณตํ๋ ๊ฒ์ด ๋ณดํธํ ๋์ด ์๋ค.
BMC๋ฅผ ์ด์ฉํ ๊ด๋ฆฌ ๊ตฌ์กฐ
BMC๋ ์ผ๋ฐ์ ์ผ๋ก ๋ง๋๋ณด๋์ ์ฅ์ฐฉ๋์ด ์๊ณ ์คํ ๋ฐ์ด ์ ์ (๋๊ธฐ์ ๋ ฅ)์ ์ฌ์ฉํ์ฌ ์์คํ ์ด ๊บผ์ ธ ์์ ๋์๋ ๋์์ด ๋ ์ ์๋๋ก ์ค๊ณ๋์ด ์๋ค.
๋ํ, ๋คํธ์ํฌ๋ ๋ณ๋์ ๊ด๋ฆฌ ํฌํธ๋ฅผ ์ด์ฉํ๊ฑฐ๋ ํน์ ์ผ๋ฐ ์ด๋๋ท ํฌํธ๋ฅผ ๊ณต์ ํ๋๋ก ์ค๊ณ๋์ด ์์ผ๋ฉฐ ์ผ๋ฐ์ ์ผ๋ก BMC ๋ด๋ถ์ ์ธ๋ถ์ ์ ์ํ ์ ์๋ ์ฌ์ฉ์ ์์ญ์ ์ธํฐํ์ด์ค๋ฅผ ์ ๊ณตํ๊ธฐ ๋๋ฌธ์ ์์คํ ์์ฒด์ ๊ด๋ฆฌ์ (Agent) ํํ์ ํ๋ก๊ทธ๋จ์ด ํ์๊ฐ ์๊ณ BMC ์์ฒด ๋ง์ผ๋ก๋ ์์คํ ์ ๊ด๋ฆฌํ ์ ์๋ค.
[์ฐธ๊ณ ] ๊ด๋ฆฌ ํฌํธ
์ผ๋ฐ์ ์ผ๋ก BMC ํฌํธ๋ผ ๋ถ๋ฅด๋ฉฐ, IPMI ์ ๊ทผ์ ์ํ ์ ์ฉ Dedicated ํฌํธ์ด๋ค.
(IPMI๋ฅผ ๋ค๋ฅธ NIC ํฌํธ์ Shared๋ก ๊ตฌ์ฑํด์ ์ฌ์ฉํ ์๋ ์๋ค)
BMC ํฌํธ๋ ์ค์ง IPMI ์ ์ด์ฉ์ผ๋ก๋ง ์ฌ์ฉ๊ฐ๋ฅํ๋ฉฐ OS์์์๋ NIC์ผ๋ก ์ธ์์กฐ์ฐจ ๋์ง ์๋๋ค.
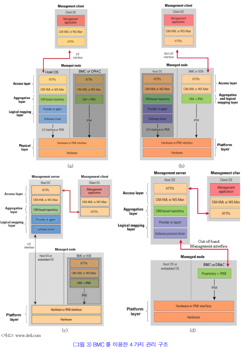
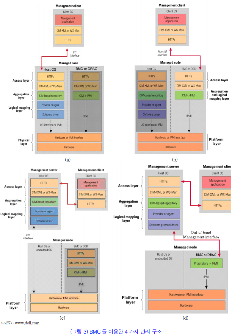
BMC๋ฅผ ์ด์ฉํ ์์คํ ๊ด๋ฆฌ ๊ตฌ์กฐ๋ ์๋์ ๊ทธ๋ฆผ๊ณผ ๊ฐ์ผ๋ฉฐ, ๋ก์ปฌ ๋ ธ๋๋ฅผ ๊ด๋ฆฌํ๊ธฐ ์ํด์๋ IPMI ๋๋ผ์ด๋ฒ์ ๊ทธ๋ฆฌ๊ณ IPMI๋ฅผ ์ง์ํ๋ ์์ฉ ํ๋ก๊ทธ๋จ๋ง ์์ผ๋ฉด ๋๊ณ ์๊ฒฉ ๋ ธ๋ ๊ด๋ฆฌ๋ฅผ ์ํด์๋ IPMI ๋๋ผ์ด๋ฒ์ BMC๋ฅผ ์ํ ๋ ์ ๊ทผ ํน์ SoL ์ค์ ์ด ํ์ํ๊ณ ๋ํ ์์ฉ ํ๋ก๊ทธ๋จ์ด ํ์ํ๋ค.


์ผ๋ฐ์ ์ผ๋ก BMC๋ฅผ ์ด์ฉํ ๊ตฌ์กฐ๋ ์์ ๊ทธ๋ฆผ์ฒ๋ผ 4๊ฐ์ง ๊ตฌ์กฐ๋ก ๋๋ ์ ์์ผ๋ฉฐ In-band ๋ฐฉ์, Out-of-band ๋ฐฉ์ ๊ทธ๋ฆฌ๊ณ Proxy ์๋ฒ์ ์ด์ฉ ์ฌ๋ถ์ ๋ฐ๋ผ ๋ฌ๋ผ์ง๊ฒ ๋๋ค.
๊ธฐ๋ณธ์ ์ผ๋ก BMC๋ ๋ณ๋์ ๋คํธ์ํฌ ํฌํธ๋ฅผ ํตํด Out-of-band ๋ฐฉ์์ ์ง์ํ๊ธฐ ๋๋ฌธ์ ์ธ๋ถ์์ ๋์ ํตํ ์ ๊ทผ์ด ๊ฐ๋ฅํ๊ณ ์ด๋ฅผ ํตํ์ฌ ํต์ ํ๊ฒ ๋๋ค.
๐ (a), (c)๋ In-band ๋ฐฉ์ / (b), (d)๋ Out-of-band ๋ฐฉ์
๐ In-band ๋ฐฉ์์ ๊ฒฝ์ฐ, ์ผ๋ฐ์ ์ธ OS์์ I/O ์ธํฐํ์ด์ค๋ฅผ ์ด์ฉํ์ฌ IPMI ์ธํฐํ์ด์ค๋ฅผ ์ํ
๐ Out-of-band ๋ฐฉ์์ ๊ฒฝ์ฐ, ๊ณ ์ ๋ ๋คํธ์ํฌ ํฌํธ (์ผ๋ฐ์ ์ผ๋ก ๊ด๋ฆฌ ํฌํธ๋ผ ๋ถ๋ฆ)๋ฅผ ์ด์ฉํ์ฌ ์ํ
[์ฐธ๊ณ ] In-Band / Out-of-Band
๋คํธ์ํฌ ์ฅ๋น์์ ๋ฌผ๋ฆฌ์ ๋งํฌ๋ฅผ ํตํด ํ๋ฅด๋ ํธ๋ํฝ์ ์ฌ์ฉ์ ๋ฐ์ดํฐ ๋ฐ ๊ด๋ฆฌ ์ฐจ์์ ์ปจํธ๋กค ๋ฐ์ดํฐ๋ก ๋๋์ด์ง๊ฒ ๋๋ค.
In-band : ์ฌ์ฉ์ ๋ฐ์ดํฐ์ ๊ด๋ฆฌ ํธ๋ํฝ์ด ๊ฐ์ ์ฑ๋์ ํตํด ์ ์ก
Out-of-band : ์ฌ์ฉ์ ๋ฐ์ดํฐ์ ๊ด๋ฆฌ ํธ๋ํฝ์ด ๋ค๋ฅธ ์ฑ๋์ ํตํด ์ ์ก
๋ณด๋ ๊ด์ ์ ๋ฐ๋ผ, Out-of-band ์ฑ๋์ ๋ฌผ๋ฆฌ์ ์ผ๋ก ๋ค๋ฅธ ๋งํฌ๊ฐ ๋ ์ ์๊ณ , ๊ฐ์ ๋งํฌ์ ๊ฐ์์ ์ธํฐํ์ด์ค๊ฐ ๋ ์๋ ์๋ค
BMC ์ข ๋ฅ
BMC์ ์ข ๋ฅ๋ ์นฉ ํํ์ ์ ํ, ์นด๋ ํํ์ ์ ํ์ผ๋ก ๋๋์ด ์ง ์ ์๋ค.
์นฉ ํํ์ ์ ํ์ ๊ฒฝ์ฐ, ๋ํ์ ์ธ ์ ํ์ผ๋ก๋ Renesas, Winbond ์ฌ์ ์ ํ๋ค์ด๋ฉฐ ์นด๋ ํํ์ ์ ํ์ ๊ฒฝ์ฐ, ์ผ๋ฐ์ ์ผ๋ก ๋ง์ด ์ฌ์ฉ๋๋ Dell, HP, IBM, SUN ๋ฑ์ ์์ฌ ์ ํ์ผ๋ก ์์คํ ๋ง๋๋ณด๋์ BMC๋ฅผ ์จ๋ณด๋ ์ํค๊ฑฐ๋ Daughter ์นด๋ ํํ ํน์ Mezzanine ์นด๋ ํํ๋ก ์ฅ์ฐฉ์ํค๋ ๊ฒ์ด ์ผ๋ฐ์ ์ด๋ค.
(ํ์คํ๋ ๊ตฌ์กฐ๋ฅผ ์ง์ํ๊ธฐ์ ์ด๊ธฐ์ข ์๋ฒ์์๋ ์ฌ์ฉ๊ฐ๋ฅ ํ๋๋ก ์ง์ํ๊ณ ์๋ค)
๋ํ์ ์ธ ๋ธ๋๋๋ ์๋์ ๊ฐ๋ค.
โ IBM RSA (Remote Supervisor Adapter – RSAI, II and RSA SlimLine)
โก HP iLO (integrated LightsOut – embedded version of HP RiLOe Remote Insight Lights Out Edition)
โข Sun ALOM (Advanced Lights Out Manager an updated version of Remote System Controller)
โฃ Dell DRAC (Dell Remote Access Controller I, II, III, IV, V)
โค Fujitsu Integrated Remote Management Controller (iRMC)
ํ์ฌ ๋ชจ๋ ์๋ฒ์์๋ BMC๊ฐ ํ์ฌ๋์ด ์๋ ๊ฒ์ด ๋ณดํธ์ ์ด๊ณ ์ฌ์ง์ด ์ผ๋ฐ PC์์๋ ์ฅ์ฐฉ๋์ด ์๋ ๊ฒ์ ๋ณผ ์ ์๋ค.
IPMI (Intelligent Platform Management Interface)
์ง๋ฅํ ํ๋ซํผ ๊ด๋ฆฌ ์ธํฐํ์ด์ค (IPMI : Intelligent Platform Management Interface)๋ ์์คํ ํ๋์จ์ด์ ์ผ์์ ๋ชจ๋ํฐ๋ง, ์์คํ ๊ตฌ์ฑ ์์ ์ ์ด, ์ค์ ์์คํ ์ ์ด๋ฒคํธ, ์์คํ ์ ์๊ฒฉ ๊ด๋ฆฌ ๋ฐ ๋ณต๊ตฌ๋ฅผ ์ํด ๊ณตํต์ ์ด๊ณ ์์ ํ ์ธํฐํ์ด์ค๋ฅผ ๊ท์ ํ๋ ์๋ฒ ๋๋ ๊ด๋ฆฌ ๊ท๊ฒฉ์ด๋ค.
์๋ฒ์ ๊ด๋ฆฌ ํจ์จ์ฑ์ ๋์ด๊ธฐ ์ํด ๋ง๋ค์ด์ง ์๋ฒ ๊ด๋ฆฌ ํ์ค ์ธํฐํ์ด์ค๋ก ์๊ฒฉ์ง๋ ๋ก์ปฌ ์๋ฒ์ ์ํ ํ์ ๋ฐ ์ ์ด๊ฐ ๊ฐ๋ฅํ ๊ธฐ๋ฅ์ด๋ค.
์ผ๋ฐ์ ์ผ๋ก IPMI์ ์ฐ๊ด๋ ํ๋์จ์ด๋ฅผ [์์์ ์ค๋ช ํ] BMC (BaseBoard Management Controller)๋ผ๊ณ ๋ถ๋ฅธ๋ค.

์์ฒ๋ผ IPMI ๊ธฐ๋ฅ์ ์ฌ์ฉํ์ง ์๋ ์๋ฒ์ ๊ฒฝ์ฐ, ์ฅ์ ๊ฐ ๋ฐ์ํ๋ฉด ์๋์ ๊ฐ์ ์ ์ฐจ๋ฅผ ํตํด ๋ณต๊ตฌํ๊ฒ ๋๋ค.
๐ IDC ๋ฐฉ๋ฌธ ๋๋ ์์ ์๋ขฐ → ๋ด๋น์ ์ ์ → ๋ด๋น์ ์๋ฒ๋ฃธ ์ ์ค → ์๋ฒ์ ์ฝ์ ์ฐ๊ฒฐ → ์์ ์์
IPMI ๊ธฐ๋ฅ์ ์ง์ํ๋ ์๋ฒ๋ผ๋ฉด ์์ ๋ณต์กํ ์ ์ฐจ๋ฅผ ๊ฑฐ์น๊ฒ ๋ ํ์ ์์ด ์๊ฒฉ์ผ๋ก ์์ ์ ์งํํ ์ ์๋ค.
๐ IPMI ์ง์ ์๋ฒ → IPMI ๊ด๋ฆฌ ํ์ด์ง ์ ์ → ์์ ์์
IPMI ์ฃผ์ ๊ธฐ๋ฅ
์์์ ์ค๋ช ํ BMC์ ์ญํ ๊ณผ ์ค๋ณต๋๋ ๋ด์ฉ์ด์ง๋ง ์๋ฒ ๊ด๋ฆฌ ์ธก๋ฉด์์ ์ด๋ ํ ์ ์ด ์ ์ฉํ ์ง์ ๋ํด ๊ฐ์ด ์ ์ด๋ณด๊ณ ์ ํ๋ค.
์๋ฒ์ ์ ์ ์ ์ด ๊ธฐ๋ฅ
IPMI๋ฅผ ์ฌ์ฉํ๋ ์ฃผ์ ๊ธฐ๋ฅ ์ค ํ๋๋ก ์๋ฒ์ ๋ํ ์ ๋ก์๋ ์ ์ด ๊ถํ์ด ์๋ ์ค์ํ ๊ธฐ๋ฅ์ผ๋ก ์ ์ ON / OFF, ์ฌ๋ถํ ๊ณผ ๊ฐ์ ์์ ์ ์ํ๊ฐ๋ฅํ์ฌ ์ฅ์ ๋ฐ์์ ์ฌ๋ถํ ์ ํตํ ๋ณต๊ตฌ ์์ ์ ์งํํ ์ ์๋ค.
๋ํ, IPMI๋ ๋๋ถ๋ถ์ ์ด์ ์ฒด์ ์ ๊ด๋ จ์ด ์์ผ๋ฏ๋ก ์ด์ ์ฒด์ ์ถฉ๋์ ๋ฐฐ์ ํ๊ณ ์ด๋ฌํ ์์ ์ ์ํํ ์ ์๋ค.
ํ๋์จ์ด ๋ชจ๋ํฐ๋ง ๊ธฐ๋ฅ
IPMI๋ฅผ ์ฌ์ฉํ์ฌ ์๋ฒ์ ์ค์ํ ํ๋์จ์ด๋ฅผ ๋ชจ๋ ๋ชจ๋ํฐ๋ง ํ ์ ์์ผ๋ฉฐ ํฌ ์๋, CPU ์จ๋ ๋ฐ ์ํ, ์๋ฒ ํ๋์จ์ด์ ๋ชจ๋ ์ธก๋ฉด์ ๋ํ ์ ์ ๊ณต๊ธ ์ํ๋ฅผ ์๊ฒฉ์ผ๋ก ์ก์ธ์ค ๋ฐ ๋ณ๊ฒฝํ ์ ์๋ค.
๊ด๋ฆฌ์๊ฐ ์ค์ ํ ์๊ณ๊ฐ ์๋ฐ์ ์๋ฆผ ๊ธฐ๋ฅ์ ํตํด ๊ด๋ฆฌ์์๊ฒ ์ ์ ๋ฉ์ผ์ ๋ณด๋ผ ์๋ ์๊ธฐ์ ๊ต์ฅํ ์ ์ฉํ ๊ธฐ๋ฅ์ด๋ค.
๋ก๊น ๋ฐ ์ธ๋ฒคํ ๋ฆฌ
IPMI๋ ํ๋์จ์ด ๋ณ๊ฒฝ ๋ฐ ๋ค์ํ ์ด๋ฒคํธ์ ๊ด๋ จ๋ ๋ก๊ทธ๋ฅผ ์ ์ง ๋ฐ ๊ด๋ฆฌํ๊ณ ํ๋์จ์ด ์ธ๋ฒคํ ๋ฆฌ๋ฅผ ์ถ์ ํ ์ ์๋ค.
์ด๋ฌํ ๋ก๊ทธ๋ ์ด์์ฒด์ ์์ ์์ ํ ๋ถ๋ฆฌ๋์ด ์์ฑ ๋ฐ ์ ์ง๊ด๋ฆฌ ๋๊ธฐ ๋๋ฌธ์ ์ด์ ์ฒด์ ๊ฐ ๊ณ ์ฅ๋ ๊ฒฝ์ฐ ํด๋น ๋ก๊ทธ๋ฅผ ํตํด ๋ฌธ์ ๋ฅผ ํด๊ฒฐํ๋๋ฐ ๋์์ด ๋ ์ ์๋ค.
Reference
https://www.hanbiro.com/management/ipmi.html
https://www.itfind.or.kr/WZIN/jugidong/1375/file52073-137501.pdf
https://www.psychz.net/client/question/ko/what-is-ipmi.html
IPMI ๋ ๋ฌด์์ ๋๊น? ...
Psychz - Shrirang Votes: 0Posted On: Jul 28, 2017 02:48:21 IPMI (Intelligent Platform Management Interface)๋ ํ๋์จ์ด๋ฅผ ์๊ฒฉ์ผ๋ก ๊ด๋ฆฌํ๋ ๋ฐ ์ฌ์ฉ๋๋ ์ธํฐํ์ด์ค๋ฅผ ์ ์ํ๋ ์ผ๋ จ์ ์ฌ์์ ๋๋ค. ๊ฐ๋จํ ๋งํด IPMI์
www.psychz.net
IPMI | ๊ธฐ์ ์ธํ๋ผ | ํธ์คํ | ํ๋น๋ก ๊ด๋ฆฌ ์ด์ ์๋ฒ ํธ์คํ ·ํธ์คํ ·ํด์ธ ์๋ฒ ํธ์คํ ·๊ด๋ฆฌ ์ด
์๋ฒ ์ด์์ ๋ํ ๋ถ๋ด์ด ์ค์ด๋ญ๋๋ค. ์๋ฒ์ ๋ฆฌ๋ถํ , OS ์ฌ์ค์น ๋์ด์ ์ ํ์ ๋ฉ์ผ๋ง ๋ฐ๋ผ๋ณด๊ณ ๊ณ์์ง ๋ง์ญ์์ค. IPMI ๊ธฐ๋ฅ์ด ํ์ฌ๋ ๋ฉ์ธ๋ณด๋๋ฅผ ์ ํํ์๋ฉด ๋ชจ๋ ์์ ์ด ์๊ฒฉ์ง์์ ๊ฐ๋ฅํฉ๋
www.hanbiro.com
'๐ป Computer Science > Hardware' ์นดํ ๊ณ ๋ฆฌ์ ๋ค๋ฅธ ๊ธ
| Legacy BIOS & UEFI (3) | 2023.03.08 |
|---|---|
| PnP, Hot Plug, Hot Swap (0) | 2023.03.06 |
| ์บ์ ๋ฉ๋ชจ๋ฆฌ (์บ์ ์ผ๊ด์ฑ, ์บ์์ ์ฐ๊ธฐ ์ ์ฑ ) (2) | 2023.03.06 |