์บ์ ๋ฉ๋ชจ๋ฆฌ (Cache Memory)
ํ์ ๋ฐฐ๊ฒฝ
ํ๋ ์ปดํจํฐ์ ์ฃผ๊ธฐ์ต์ฅ์น ๋ฉ๋ชจ๋ฆฌ๋ ๋๋ถ๋ถ 100% SDRAM์ผ๋ก ๊ตฌ์ฑ๋๋ฉฐ SDRAM์ ๋ณด์กฐ ๊ธฐ์ต์ฅ์น์ ๋นํด ๋น ๋ฅด๊ธด ํ์ง๋ง ํ ๋ฒ ๋ฉ๋ชจ๋ฆฌ์ ์ ๊ทผํ ๋๋ง๋ค ์ง์ฐ์๊ฐ(Latency)๊ฐ ์กด์ฌํ๋ค.
๋งค๋ฒ ๋ฐ์ดํฐ๊ฐ ํ์ํ ๋๋ง๋ค ์ฌ๋ฌ ๋ฒ ๋ฉ๋ชจ๋ฆฌ์ ๋ฐ๋ณต์ ์ผ๋ก ์ ๊ทผํ๊ฒ ๋๋ฉด ์ง์ฐ์๊ฐ์ผ๋ก ์ธํด ์ ์ฒด ์์คํ ์ ์ฑ๋ฅ ์ ํ๋ฅผ ์ด๋ํ ์ ์๋ค.
๋ฐ๋ผ์, ์ด๋ฌํ ๋ฌธ์ ๋ฅผ ํด๊ฒฐํ๊ธฐ ์ํด์ ๋ฑ์ฅํ ๋ฉ๋ชจ๋ฆฌ๊ฐ ๋ฐ๋ก “์บ์ ๋ฉ๋ชจ๋ฆฌ”์ด๋ค.
๐ ์บ์ ๋ฉ๋ชจ๋ฆฌ๋ ์ฃผ๋ก SRAM์ผ๋ก ๊ตฌ์ฑ๋๊ธฐ ๋๋ฌธ์ “์๋์ ์ผ๋ก” SDRAM๋ณด๋ค ์ง์ฐ์๊ฐ์ด ๊ฑฐ์ ์กด์ฌํ์ง ์๋๋ค!
โ ๋ฉ๋ชจ๋ฆฌ ๊ณ์ธต ๊ตฌ์กฐ

๋์ ์๋ฆฌ

CPU๋ ๋ฉ์ธ ๋ฉ๋ชจ๋ฆฌ์์ ๋ฐ์ดํฐ๋ฅผ ์ฝ์ด์ฌ ๋, ํด๋น ๋ฐ์ดํฐ๋ฅผ ํฌํจํ์ฌ ์ฐธ์กฐ ์ง์ญ์ฑ์ ์๋ฆฌ์ ๋ฐ๋ผ ์ ํ๋ ๋ง์ ๋ฐ์ดํฐ๋ฅผ ์ฝ์ด์ ์บ์ ๋ฉ๋ชจ๋ฆฌ์ ๋ฏธ๋ฆฌ Load ํ๋ค.
์บ์ ๋ฉ๋ชจ๋ฆฌ์ ๋ฐ์ดํฐ๋ฅผ Load ํด๋๋ฉด ๊ทธ ๋ค์๋ถํฐ๋ ๋ฉ์ธ ๋ฉ๋ชจ๋ฆฌ์ ์ ๊ทผํ๊ธฐ ์ด์ ์ ์บ์ ๋ฉ๋ชจ๋ฆฌ์ ์ฐพ๊ณ ์ ํ๋ ๋ฐ์ดํฐ๊ฐ ์๋ ๊ฒฝ์ฐ, ์บ์ ๋ฉ๋ชจ๋ฆฌ์์ ๋ฐ์ดํฐ๋ฅผ ๋ถ๋ฌ์ค๊ธฐ ๋๋ฌธ์ ๋ฉ๋ชจ๋ฆฌ ์ ๊ทผ์ ํ์ํ ์ง์ฐ์๊ฐ์ ํฌ๊ฒ ์ค์ผ ์ ์๋ค.
๋ค๋ง, ์บ์ ๋ฉ๋ชจ๋ฆฌ์ ์ํ๋ ๋ฐ์ดํฐ๊ฐ ์์ ๋์๋ ๋ฉ์ธ ๋ฉ๋ชจ๋ฆฌ์์ ๋ฐ์ดํฐ๋ฅผ ์๋ก ์ฝ์ด์์ผ ํ๋ค.
์บ์ ๋ฉ๋ชจ๋ฆฌ์ ์ํ๋ ๋ฐ์ดํฐ๊ฐ ์๋ ๊ฒฝ์ฐ, ์ด๋ฅผ “Cache hit” ๋ผ๊ณ ๋ถ๋ฅด๊ณ ์ํ๋ ๋ฐ์ดํฐ๊ฐ ์๋ ๊ฒฝ์ฐ, ์ด๋ฅผ “Cache miss”๋ผ๊ณ ๋ถ๋ฅธ๋ค.
์ถ๊ฐ์ ์ผ๋ก ์บ์๊ฐ hit ๋๋ ๋น์จ์ ์บ์ ์ ์ค๋ฅ (Cache hit ratio)๋ผ๊ณ ๋ถ๋ฅธ๋ค.
๋ง์ง๋ง์ผ๋ก ์บ์ ๋ฉ๋ชจ๋ฆฌ๊ฐ ๊ฐ๋ ์ฐจ๊ฒ ๋๋ฉด, ์๋ก์ด ๋ฐ์ดํฐ๋ฅผ ์ฐ๊ธฐ ์ํด์ ์ผ๋ถ ๋ฐ์ดํฐ๋ฅผ ์ง์ฐ๊ฒ ๋๋๋ฐ ์ด ๋ ์ง์ธ ๋ฐ์ดํฐ์ ๋ด์ฉ์ด CPU์ ์ํด ๋ฐ๋์ด ์๋ค๋ฉด ๊ฐ์ SDRAM ๋ฉ๋ชจ๋ฆฌ ์ฃผ์๋ฅผ ์ฐธ์กฐํ๋ ๋ค๋ฅธ CPU์์ ์บ์ ๋ฐ์ดํฐ ์ผ๊ด์ฑ (Data Coherence)์ ์ํ์ฌ ๋ฐ์ดํฐ๋ฅผ ์ ๋ฐ์ดํธํ๋ค.
โ ์ฐธ์กฐ ์ง์ญ์ฑ์ ์๋ฆฌ (locality of reference, principle of locality)
์บ์ ๋ฉ๋ชจ๋ฆฌ์ ์ด์ ์ ์ ๋๋ก ํ์ฉํ๊ธฐ ์ํด์๋ CPU๊ฐ ์ฌ์ฉํ ๋ฒํ ๋ฐ์ดํฐ๋ฅผ ์ ๋๋ก ์์ธกํด์ ์บ์ ์ ์ค๋ฅ ์ ๋์ฌ์ผ ํ๋ค.
๋ฐ๋ผ์, CPU๊ฐ ์ฌ์ฉํ ๋ฒํ ๋ฐ์ดํฐ๋ฅผ ์์ธกํด์ ์ถ๋ ค๋ด์ผ ํ๋๋ฐ ์บ์ ๋ฉ๋ชจ๋ฆฌ๋ ํ ๊ฐ์ง ์์น์ ๋ฐ๋ผ ๋ฉ๋ชจ๋ฆฌ๋ก๋ถํฐ ๊ฐ์ ธ์ฌ ๋ฐ์ดํฐ๋ฅผ ๊ฒฐ์ ํ๋ค.
ํด๋น ์์น์ “์ฐธ์กฐ ์ง์ญ์ฑ์ ์๋ฆฌ”๋ก CPU๊ฐ ๋ฉ๋ชจ๋ฆฌ์ ์ ๊ทผํ ๋์ ์ฃผ๋ ๊ฒฝํฅ์ ๋ฐํ์ผ๋ก ๋ง๋ค์ด์ง ์๋ฆฌ์ด๋ค.
๐ CPU๋ ์ต๊ทผ์ ์ ๊ทผํ๋ ๋ฉ๋ชจ๋ฆฌ ๊ณต๊ฐ์ ๋ค์ ์ ๊ทผํ๋ ค๋ ๊ฒฝํฅ์ด ์๋ค. → ์๊ฐ ์ง์ญ์ฑ (temporal locality)
๐ CPU๋ ์ ๊ทผํ ๋ฉ๋ชจ๋ฆฌ ๊ณต๊ฐ ๊ทผ์ฒ๋ฅผ ์ ๊ทผํ๋ ค๋ ๊ฒฝํฅ์ด ์๋ค. → ๊ณต๊ฐ ์ง์ญ์ฑ (spatial locality)
์บ์ ์ผ๊ด์ฑ (Cache Coherence)
์ฑ๊ธ ์ฝ์ด ์์คํ ๊ณผ๋ ๋ฌ๋ฆฌ ๋ ๊ฐ ์ด์์ ์ฝ์ด๋ฅผ ๊ฐ์ง ๋ฉํฐ ์ฝ์ด ์์คํ ์์๋ ๋ค๋ฅธ ์ฝ์ด์ ์ํด ๋ฉ๋ชจ๋ฆฌ ๋ฐ์ดํฐ๊ฐ ๋ณ๊ฒฝ๋ ์ ์์ผ๋ฏ๋ก, ํ์ฌ ์บ์์ ์ ์ฅ๋์ด ์๋ ๋ฐ์ดํฐ๊ฐ ๋ฉ๋ชจ๋ฆฌ์ ์ต์ ์ํ์ ๊ฐ๋ค๊ณ ๋ณด์ฅํ ์ ์๋ค.
๋ถ์์ ํ ๋ฐ์ดํฐ๋ก ์ธํ ์์น์๋ ๊ฒฐ๊ณผ๋ฅผ ํํผํ๊ธฐ ์ํด, ๊ฐ ์ฝ์ด์ ์๋ ์บ์ ๋ฉ๋ชจ๋ฆฌ์ ๋ฐ์ดํฐ๋ฅผ ๋์ผํ๊ฒ ์ ์งํด์ผ๋ง ํ๋ฉฐ ์ด๋ ๋ฐ์ดํฐ ์ผ๊ด์ฑ (Data Coherence)์ ์ ์งํ๋ ๊ฒ์ด๋ค!
๋ฐ๋ผ์, ๋ฉ๋ชจ๋ฆฌ ๋ด์ฉ์ ๊ฐฑ์ ํ๊ฒ ๋๋ ๊ฒฝ์ฐ ์ด ์ฌ์ค์ ๋ค๋ฅธ ์ฝ์ด๋ค์๊ฒ ์ ๋ฌํ๊ณ ๊ฐ ์ฝ์ด์ ๊ธฐ์กด ๋ฐ์ดํฐ๋ฅผ ๋ฌดํจํ ํด์ผ ํ๋ฉฐ ์ด ๊ณผ์ ์ ๊ตฌํํ ๊ฒ์ด ์บ์ ์ผ๊ด์ฑ (Cache Coherence) ์ด๋ค.
์ฃผ๋ก ์บ์ ์ผ๊ด์ฑ์ด ๊นจ์ง๋ ๊ฒฝ์ฐ๋ ์ฃผ๋ก DMA์ CPU ๊ฐ์ ๋์ผํ ๋ฉ๋ชจ๋ฆฌ ์ฃผ์๋ฅผ ์ฐธ์กฐํ๋ ๋ฐ์ดํฐ๋ฅผ ๋์์ ๋ฐ๋ผ๋ณด๊ณ ์์ ์์ ๋ฐ์ํ๋๋ฐ ์ด๋ฅผ ๋ฐฉ์งํ๊ธฐ ์ํ ๋ฐฉ๋ฒ์ผ๋ก๋ Cache Flush๋ Cache clean์ ์ด์ฉํ๊ฑฐ๋ MMU์ Page Table์ Cacheable๊ณผ Non-Cacheable ์์ญ์ผ๋ก ๊ตฌ๋ถํ๋ ๋ฐฉ๋ฒ์ด ์๋ค.
์บ์ ์ผ๊ด์ฑ์ด ๊นจ์ง๋ ๊ฒ์ DMA์ ์ด์ฉํ๋ ๋ฉ๋ชจ๋ฆฌ ์์ฑ์ด Cacheable ์ด์ด์ ๋ฐ์ํ๋ ํ์์ผ๋ก ํด๋น ๋ฉ๋ชจ๋ฆฌ ์์ฑ์ Non-Cacheable ๋ก ๋ณ๊ฒฝํด์ฃผ๋ฉด ํด๊ฒฐ๋๋ค.
์บ์ ์์ฑ (Cacheable / Non-Cacheable)
์บ์ ์์ฑ ์ค Cacheable์ ์บ์๋ฅผ ์ฌ์ฉํ๋ ์์ญ์ ๋งํ๋ฉฐ, Non-Cacheable ์์ญ์ ์บ์๋ฅผ ์ฌ์ฉํ์ง ์๋ ์์ญ์ ๋งํ๋ค.
์ฆ, CPU๊ฐ ๋ฉ๋ชจ๋ฆฌ์ Non-Cacheable ์์ญ์ ์ ๊ทผํ ๋๋ ์บ์๋ฅผ ์ฌ์ฉํ์ง ์๊ณ ์๊ฐ์ด ๋ ๊ฑธ๋ฆฌ๋๋ผ๋ ์ง์ SDRAM์๋ค ๋ฐ์ดํฐ๋ฅผ ์ฝ๊ณ ์ฐ๋ ์์ ์ ์ํํ๋ค.
์ด ๋ ๊ฐ์ง ์์ญ์ ๊ตณ์ด ๊ตฌ๋ถํ์ฌ ์ฌ์ฉํ๋ ์ด์ ๋ ๋ฌด์์ด๊ณ ์ธ์ ๊ตฌ๋ถํด์ ์ฌ์ฉํด์ผ ํ๋ ์ง๋ฅผ ์์ ๋ณด์.
์ฌ์ค ๋ฉ๋ชจ๋ฆฌ์ ์ ๊ทผํ๋ ๊ฒ์ด ์ค๋ก์ง CPU ํ๋ ๋ฟ์ด๋ผ๋ฉด Non-Cacheable ์์ญ์ ํ์๊ฐ ์์ง๋ง CPU ์ธ์๋ ๋ํ์ ์ผ๋ก ๋ฉ๋ชจ๋ฆฌ์ ์ ๊ทผํ๋ ํ๋์จ์ด ์ค DMA ์ปจํธ๋กค๋ฌ๊ฐ ์๋๋ฐ DMA์ CPU๊ฐ ๊ฐ์ ๋ฉ๋ชจ๋ฆฌ ๋ฐ์ดํฐ์ ์ ๊ทผํ ๋ CPU๋ ์บ์ ๋ฉ๋ชจ๋ฆฌ์ ์๋ ๋ฐ์ดํฐ์ ์ ๊ทผํ๊ณ DMA๋ SDRAM์ ์ง์ ์ ๊ทผํจ์ผ๋ก์จ ๋ฐ์ดํฐ ์ผ๊ด์ฑ (Data Coherence)์ด ๊นจ์ง ์ ์๋ค.
์ด ๋, ์บ์ ๋ฉ๋ชจ๋ฆฌ๋ CPU์ ์ ์ ๋ฌผ์ด๊ธฐ ๋๋ฌธ์ ๋ค๋ฅธ CPU (๋ฉํฐ ํ๋ก์ธ์ ํ๊ฒฝ)๋ DMA์ ๊ฐ์ ์ธ๋ถ ์ฅ์น๋ฑ์ด ์ ๊ทผํ ์๊ฐ ์๋ค.
์ด์ฒ๋ผ ๋ฐ์ดํฐ ์ผ๊ด์ฑ์ด ๊นจ์ง๋ ๊ฒ์ ๋ฐฉ์งํ๊ธฐ ์ํด ํด๋น ๋ฉ๋ชจ๋ฆฌ ๋ฐ์ดํฐ ์์ญ์ ์์ฑ์ Non-Cacheable ์ผ๋ก ๋ณ๊ฒฝํด์ฃผ์ด์ผ ํ๊ณ ํด๋น Non-Cacheable ์์ญ์ ์ฉ๋๋ CPU๋ฅผ ๋น๋กฏํ ์ฌ๋ฌ ํ๋์จ์ด ์ฅ์น๋ค์ด ํด๋น ๋ฉ๋ชจ๋ฆฌ ์์ญ์ ์๋ก ๊ณต์ ํ์ฌ ๋ฐ์ดํฐ๋ฅผ ์ฌ์ฉํ๊ณ ์ ํ ๋์ ์ฌ์ฉํ๋ค.
์ฆ, ์ ๋ฆฌํ์๋ฉด Cacheable, Non-Cacheable ์์ญ์ ๊ตฌ๋ถํ์ฌ ์ฌ์ฉํ๋ ๊ฒ์ ๋ฐ์ดํฐ ์ผ๊ด์ฑ์ ์งํค๊ธฐ ์ํจ์ด๊ณ DMA์ ๊ฐ์ ์ธ๋ถ ํ๋์จ์ด ์ฅ์น์ ์ฐ๊ด๋ ์ํํธ์จ์ด๋ฅผ ์์ฑํ ๋์๋ ์ฌ์ฉํ๋ ๋ฉ๋ชจ๋ฆฌ ๋ฐ์ดํฐ๊ฐ Cacheable ์์ญ์ ๋ค์ด๊ฐ๋ ๊ด์ฐฎ์์ง ๊ทธ ์ฌ๋ถ๋ฅผ ๋ฐ์ ธ์ ์์ญ์ ๊ตฌ๋ถ์ง์ด์ผ ํ๋ค.

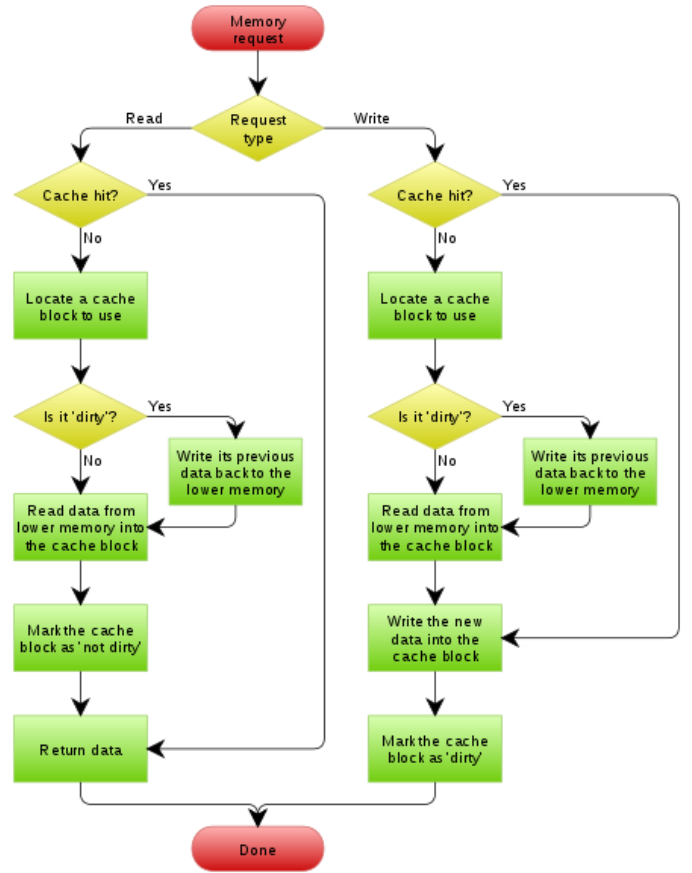
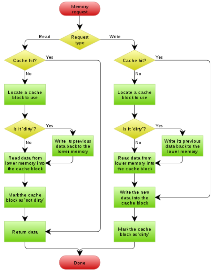
์บ์ ๋ฉ๋ชจ๋ฆฌ์ ์ฐ๊ธฐ ์ ์ฑ (Write Principle)
CPU๊ฐ ์บ์ ๋ฉ๋ชจ๋ฆฌ์ ๋ฐ์ดํฐ๋ฅผ Write ํ๊ฒ ๋๋ฉด ์บ์ ์ผ๊ด์ฑ์ ์ ์งํ๊ธฐ ์ํด ๋ฉ์ธ ๋ฉ๋ชจ๋ฆฌ ๋๋ ๋ณด์กฐ ๊ธฐ์ต์ฅ์น ๋ฑ์ ์ง์ง ๋ฉ๋ชจ๋ฆฌ ์ ์ฅ์์๋ ๋ฐ์ดํฐ๋ฅผ Write ํด์ฃผ์ด์ผ ํ๋ค.
์บ์ ๋ฉ๋ชจ๋ฆฌ์ ๋ฐ์ดํฐ๋ฅผ ๋ฉ์ธ ๋ฉ๋ชจ๋ฆฌ๋ก Write ํ๋ ์ ์ฑ ์ ํฌ๊ฒ Write-Through, Write-Back ๋ฑ์ด ์๋ค.
Write-Through
Write-Through๋ ์บ์ ๋ฉ๋ชจ๋ฆฌ์ ๋ฐ์ดํฐ๊ฐ Write ๋๋ ๊ทธ ์์ ์ ๋ฐ์ดํฐ๋ฅผ ์ฃผ๊ธฐ์ต์ฅ์น์๋ ์ ์ฅํ๋ ์ ์ฑ ์ผ๋ก ๊ฐ๋จํ๊ฒ ๋งํด์ ์บ์ ๋ฉ๋ชจ๋ฆฌ์ ์ค์ ๋ฉ๋ชจ๋ฆฌ ์ ์ฅ์ ๋ชจ๋์ ๋ฐ์ดํฐ๋ฅผ ์ ๋ฐ์ดํธํ๋ ์ ์ฑ ์ด๋ค.
- ์ฅ์
์บ์์ ๋ฉ๋ชจ๋ฆฌ์ ์ ๋ฐ์ดํธ๋ฅผ ๊ฐ์ด ํ์ฌ, ์บ์ ์ผ๊ด์ฑ์ ์ ์งํ ์ ์์ด ์์ ์ ์ด๋ค.
- ๋จ์
์ฃผ๊ธฐ์ต์ฅ์น ๋๋ ๋ณด์กฐ๊ธฐ์ต์ฅ์น๋ ์บ์ ๋ฉ๋ชจ๋ฆฌ๋ณด๋ค ๋ฐ์ดํฐ ์ฒ๋ฆฌ์๋๊ฐ ๋๋ฆฌ๊ธฐ ๋๋ฌธ์ CPU๊ฐ ๋๊ธฐํ๋ ์๊ฐ์ด ํ์ํ์ฌ ์ฑ๋ฅ์ด ๋จ์ด์ง๋ค.
๋ค๋ง, ์ด๋ฅผ ๋ฐฉ์งํ๊ธฐ ์ํด ์บ์ ๋ฉ๋ชจ๋ฆฌ์ ์๋์ ๊ฐ์ด Write Buffer๋ฅผ ์ถ๊ฐํ์ฌ ์ฌ์ฉํ๊ณ Write Buffer๋ CPU๊ฐ ์ง์ Write ๋ช
๋ น์ ์ํํ์ง ์์ ๋๊ธฐํ๋ ์๊ฐ์ ์ค์ฌ์ค๋ค.
๋ํ, Write Buffer๋ ๋ฌผ๋ฆฌ์ ์ธ ๋ฉ๋ชจ๋ฆฌ ๊ตฌ์กฐ๋ก์จ Write-Back ์ ์ฑ
์์๋ ์ฌ์ฉํ ์ ์๋ค.
๐ Write-Through ์ ์ฑ ์ ๋ฐ์ดํฐ ๋ก์ค๊ฐ ๋ฐ์ํ๋ฉด ์๋๋ ์ํฉ์์ ์ฌ์ฉํ๋ ๊ฒ์ด ์ ์ ํ๋ค.

Write-Back
Write-Back์ ์ฐ์ ์บ์ ๋ฉ๋ชจ๋ฆฌ์๋ง ๋ฐ์ดํฐ๋ฅผ Write ํ์ฌ ์ฌ์ฉํ๋ค๊ฐ ์บ์ ๋ฉ๋ชจ๋ฆฌ๊ฐ ์๋ก์ด ๋ฐ์ดํฐ ๋ธ๋ก์ผ๋ก ๊ต์ฒด๋๋ ๋์ (๋ค๋ฅธ Tag๋ฅผ ๊ฐ์ง ๋ฐ์ดํฐ๊ฐ ์บ์ ๋ธ๋ก์ ํ ๋น๋ ๋) ๋ฐ์ดํฐ๋ฅผ ์ฃผ๊ธฐ์ต์ฅ์น์๋ ์ ์ฅํ๋ ์ ์ฑ ์ด๋ค.
๊ฐ๋จํ๊ฒ ๋งํด์ ์บ์ ๋ฉ๋ชจ๋ฆฌ์ ์๋ ๋ฐ์ดํฐ๋ฅผ ์ฌ๋ฌ ๋ฒ Overwriteํ์ฌ ์ฌ์ฉํ ๋ค์, ์บ์ ๋ฉ๋ชจ๋ฆฌ๊ฐ ํด์ ๋๋ ๋์ ๋ฉ์ธ ๋ฉ๋ชจ๋ฆฌ์ ๋ฐ์ดํฐ๋ฅผ ์ ๋ฐ์ดํธํ๋ ์ ์ฑ ์ด๋ค.
- ์ฅ์
Write-Through ๋ณด๋ค ํจ์ฌ ์ฒ๋ฆฌ ์๋๊ฐ ๋น ๋ฅด๋ค
- ๋จ์
์๋๋ ๋น ๋ฅด์ง๋ง ๊ตฌํํ๊ธฐ ์ด๋ ต๊ณ ์บ์ ๋ฉ๋ชจ๋ฆฌ์๋ง ์ ๋ฐ์ดํธํ๊ณ ๋ฉ๋ชจ๋ฆฌ์๋ ๋ฐ๋ก ์ ๋ฐ์ดํธํ์ง ์๊ธฐ ๋๋ฌธ์ ์บ์ ์ผ๊ด์ฑ์ด ์ ์ง๋๊ธฐ๊ฐ ํ๋ค์ด ์ข ์ข ์บ์์ ๋ฉ๋ชจ๋ฆฌ๊ฐ ์๋ก ๊ฐ์ด ๋ค๋ฅธ ๊ฒฝ์ฐ๊ฐ ๋ฐ์ํ ๋๊ฐ ์๋ค.
์บ์ ๋ฉ๋ชจ๋ฆฌ์ ๋ฐ์ดํฐ๊ฐ Overwrite ๋ ๋๋ง๋ค ์๋ก์ด Status Bit or Dirty Bit๋ฅผ ์ค์ ํ๋ฉฐ ์ค์ ๋ฉ๋ชจ๋ฆฌ ์ ์ฅ์์ ๋ฐ์ดํฐ๊ฐ Write ๋๋ ๋์์ด ๋ฆ์ด์ง๋ค ๋ณด๋ Write-Back์ Lazy Write ๋ผ๊ณ ๋ถ๋ฅด๊ธฐ๋ ํ๋ค.
๐ ๋น ๋ฅธ ์๋น์ค๋ฅผ ์ํ๋ ์ํฉ์์๋ Write Back์ ์ฌ์ฉํ๋ ๊ฒ์ด ์ข๋ค.
๐ Write-Through, Write-Back ๋์ ๋ฐฉ์


Reference
https://blog.naver.com/techref/222253156868
https://blog.naver.com/PostView.nhn?blogId=techref&logNo=222282586535
https://cyber0946.tistory.com/81
์บ์ ์ผ๊ด์ฑ(Cache Coherence)๊ณผ ์บ์ ์์ฑ(Cacheable / Non Cacheable)
์บ์ ๋ฉ๋ชจ๋ฆฌ ์์ฆ์ CPU ์ฃผ๊ธฐ์ต์ฅ์น ๋ฉ๋ชจ๋ฆฌ(Main Memory)๋ ๊ฑฐ์ 100% SDRAM์ผ๋ก ๊ตฌ์ฑ๋๋ค. SD...
blog.naver.com
Write Through, Write Back
์ฐ๋ฆฌ๋ ํํ ์บ์๋ฅผ ์ฝ์ ๋, ๋น ๋ฅด๊ฒ ์ฝ๊ธฐ ์ํด์ ์ฌ์ฉํ๋ ์ ์ฅ๊ณต๊ฐ์ผ๋ก๋ง ์๊ณ ์๋ค. ํ์ง๋ง, ์บ์๋ ์ฐ๊ธฐ ๋ช ๋ น์ ์ํํ ๋๋ ์ฌ์ฉ๋๋ค. ์๋์ ๊ทธ๋ฆผ์ฒ๋ผ ์บ์์ Write Buffer๋ผ๋ ๊ฑธ ๋์ด์ ์ฐ
cyber0946.tistory.com
์บ์ ๋ฉ๋ชจ๋ฆฌ์ ์ฐ๊ธฐ ์ ์ฑ : Write-Through, Write-Back
์บ์ ๋ฉ๋ชจ๋ฆฌ๋ CPU ํ๋ก์ธ์์ ๋์์ ๋๊ธฐ ์ํ ์์ ๋ฉ๋ชจ๋ฆฌ ์ ์ฅ์์ด๋ค. ๋ฐ๋ผ์ CPU ํ๋ก์ธ์๊ฐ ์บ...
blog.naver.com
'๐ป Computer Science > Hardware' ์นดํ ๊ณ ๋ฆฌ์ ๋ค๋ฅธ ๊ธ
| Legacy BIOS & UEFI (3) | 2023.03.08 |
|---|---|
| PnP, Hot Plug, Hot Swap (0) | 2023.03.06 |
| BMC & IPMI (1) | 2022.05.22 |